
This document has two parts. First, a data flow analysis shows where each
piece of identity data resides – Ethereum contract storage, Holochain DHT, or
local wallet – at each step of the protocol, using mermaid sequence diagrams
to trace registration, approval, transfer, and regulatory compliance flows.
Second, a complete worked cryptographic example implements every step in Python
on the alt_bn128 (BN254) curve via py_ecc, with counter-examples
demonstrating what each verification check looks like when it fails.
The scenario is a transfer from Private Alice to Public Bob (an AMM pool).
Alice obtains a Pointcheval-Sanders signed identity from an issuer, derives a
fresh unlinkable credential via the Identity Fountain, registers it on-chain
(~235K gas NIZK verification), and re-encrypts her identity for Bob with a
Chaum-Pedersen proof of correct re-encryption (~29K gas). Bob verifies
Alice's identity using the two-channel design: the on-chain ElGamal ciphertext
provides cryptographic binding, while Holochain delivers the plaintext
identity_data. The AMM pool scenario demonstrates how this proof chain
protects Bob under subpoena – even 18 months and 500,000 transactions
later – and why Alice cannot hide
from regulatory recovery despite the Identity Fountain's unlinkability
guarantees. (PDF, Text)
Data Flow: Where Everything Lives
The Alberta Buck identity system spans two networks (Ethereum and Holochain) and a local device (the wallet). The tables and mermaid sequence diagrams below map every piece of identity data to its storage location, visibility, and the protocol step that consumes it – tracing flows through registration, approval, transfer, and two-channel verification, including the trust checkpoint where wallets detect malfeasance, and the AMM pool scenario where a public pool operator responds to a regulatory subpoena months after a swap. The key result: all cryptographic proofs are permanently on-chain, so regulatory compliance requires only Bob's secret key and an archival Ethereum node – not Alice's cooperation.
Data Residency
| Data | Location | Visibility | When Used |
|---|---|---|---|
| identity_data = plaintext | Holochain Private entry | Owner only | Approve (sent to counterparty) |
m = H(identity_data) |
Holochain Private entry | Owner only | Registration, Approve |
PS signature sigma |
Holochain Private entry | Owner only | Registration (rerandomized) |
Secret key sk |
Holochain Private entry | Owner only | Approve (decrypt + re-encrypt) |
Rerandomized sigma' |
IdentityRegistry | Public (on-chain) | Registration verification |
Public key pk |
IdentityRegistry | Public (on-chain) | Approve, Transfer |
ElGamal ciphertext E_alice |
IdentityRegistry | Public (on-chain) | Approve (read by contract) |
NIZK proof pi |
IdentityRegistry (tx) | Public (on-chain) | Registration verification |
Re-encrypted E_bob |
BUCK ERC-20 (approve) | Public (on-chain) | Two-channel verification |
| Chaum-Pedersen proof | BUCK ERC-20 (approve tx) | Public (on-chain) | Approve verification |
_receiptFragments[a][b] |
BUCK ERC-20 storage | Public (on-chain) | Transfer (bilateral check) |
isPublicIdentity flag |
IdentityRegistry | Public (on-chain) | Transfer (receipt-fragment fallback) |
Public identity_data |
IdentityRegistry or DHT | Public | Anyone (no approve needed) |
| Holochain Warrants | Holochain DHT | Public | Malfeasance detection |
| Canonical receipt | Holochain Private entry | Each party only | Dispute resolution |
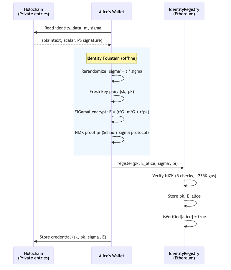
Registration: Credential Goes On-Chain
Alice's wallet reads her Private entries, derives a credential entirely offline, then submits it to the IdentityRegistry. The contract verifies the NIZK proof (~235K gas) and stores the public artifacts. The secret key and plaintext identity never touch Ethereum.
sequenceDiagram
participant P as Holochain<br/>(Private entries)
participant W as Alice's Wallet
participant IR as IdentityRegistry<br/>(Ethereum)
W->>P: Read identity_data, m, sigma
P-->>W: (plaintext, scalar, PS signature)
rect rgb(240, 248, 255)
Note over W: Identity Fountain (offline)
W->>W: Rerandomize: sigma' = t * sigma
W->>W: Fresh key pair: (sk, pk)
W->>W: ElGamal encrypt: E = (r*G, m*G + r*pk)
W->>W: NIZK proof pi (Schnorr sigma protocol)
end
W->>IR: register(pk, E_alice, sigma', pi)
IR->>IR: Verify NIZK (5 checks, ~235K gas)
IR->>IR: Store pk, E_alice
IR->>IR: isVerified[alice] = true
W->>P: Store credential (sk, pk, sigma', E)

Approve: Re-Encryption with Trust Verification
When Alice wants to transact with Bob, her wallet first verifies Bob's credentials before re-encrypting. This is the critical trust checkpoint: Alice's wallet reads Bob's on-chain data, checks his PS signature (via the pairing equation) and public key, and only then produces the re-encrypted ciphertext.
If anything is wrong – invalid PS signature, mismatched NIZK proof, revoked credential – Alice simply does not call approve. No transaction, no risk. If Alice's wallet detects provable malfeasance (e.g., a forged PS signature from a revoked issuer), it can issue a Holochain Warrant against Bob's agent. Multiple independent wallets detecting the same fraud produce consensus: the warranted agent becomes untrusted on the DHT.
sequenceDiagram
participant D as Holochain DHT<br/>(Public)
participant P as Holochain<br/>(Private)
participant W as Alice's Wallet
participant IR as IdentityRegistry<br/>(Ethereum)
participant B as BUCK ERC-20<br/>(Ethereum)
W->>P: Read sk_alice
W->>IR: Read E_alice, pk_bob, isPublicIdentity(bob)
IR-->>W: E_alice=(R,C), pk_bob, isPublicIdentity=true
rect rgb(255, 248, 240)
Note over W: Trust checkpoint
W->>W: Verify Bob's credentials<br/>(PS pairing, NIZK, revocation status)
alt Bob's credentials invalid
W->>D: Issue Warrant(bob_agent)
W-->>W: ABORT (do not approve)
end
end
W->>W: Decrypt: M = C - sk*R
W->>W: Re-encrypt for Bob:<br/>E_bob = (r'*G, M + r'*pk_bob)
W->>W: Chaum-Pedersen proof pi_cp
W->>B: approve(bob, amount, E_bob, pi_cp)
Note over B,IR: Contract reads E_alice from<br/>IdentityRegistry (NOT calldata)
B->>IR: Read E_alice
IR-->>B: E_alice=(R,C)
B->>B: Verify Chaum-Pedersen<br/>(3 checks, ~29K gas)
B->>B: _receiptFragments[alice][bob] = H(E_bob)
B->>B: _allowances[alice][bob] = amount
B-->>W: IdentityExchange event

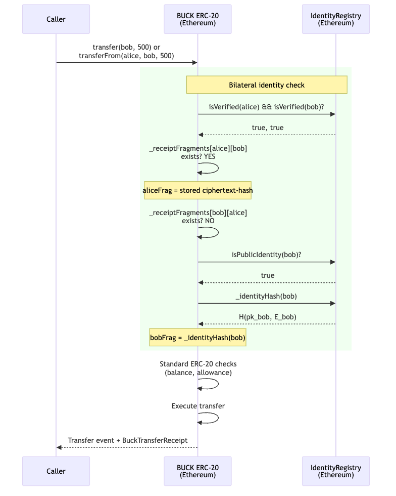
Transfer: Everything On-Chain
By the time transfer or transferFrom is called, all proofs have
already been verified. The EVM code only checks boolean flags and
stored receipt fragments – no cryptography runs during the transfer
itself. Public-Identity contracts (those bound via
bindContract(target, pk, E, isPublicIdentity_=true)) need not have a
per-pair receipt fragment: the receipt falls back to the bound
_identityHash for that side.
sequenceDiagram
participant C as Caller
participant B as BUCK ERC-20<br/>(Ethereum)
participant IR as IdentityRegistry<br/>(Ethereum)
C->>B: transfer(bob, 500) or<br/>transferFrom(alice, bob, 500)
rect rgb(240, 255, 240)
Note over B,IR: Bilateral identity check
B->>IR: isVerified(alice) && isVerified(bob)?
IR-->>B: true, true
B->>B: _receiptFragments[alice][bob]<br/>exists? YES
Note over B: aliceFrag = stored ciphertext-hash
B->>B: _receiptFragments[bob][alice]<br/>exists? NO
B->>IR: isPublicIdentity(bob)?
IR-->>B: true
B->>IR: _identityHash(bob)
IR-->>B: H(pk_bob, E_bob)
Note over B: bobFrag = _identityHash(bob)
end
B->>B: Standard ERC-20 checks<br/>(balance, allowance)
B->>B: Execute transfer
B-->>C: Transfer event + BuckTransferReceipt

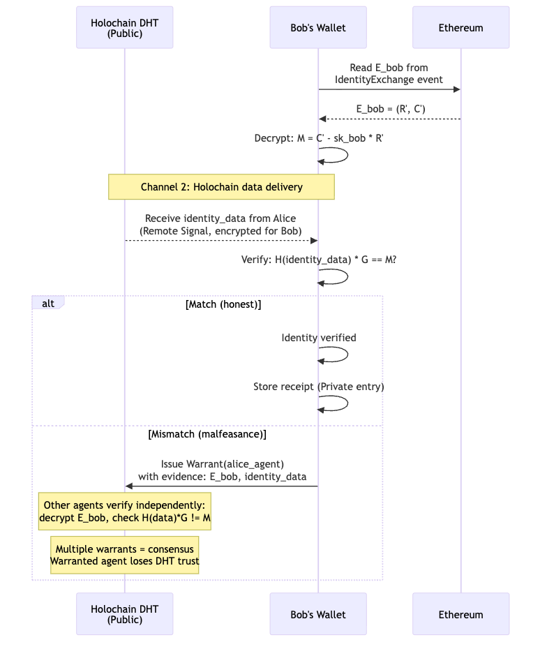
Two-Channel Verification and Malfeasance Detection
After the transfer, Bob verifies Alice's identity using two independent channels. Channel 1 (Ethereum) provides the binding proof; Channel 2 (Holochain) provides the content. Neither channel alone is sufficient – this is what makes the design tamper-evident.
If Bob detects that the off-chain identity_data doesn't match
the on-chain point \( M \), this is provable malfeasance: Bob
holds the ciphertext (on-chain, timestamped) and the mismatched
data (signed by Alice's Holochain agent). Bob issues a Warrant;
other agents independently verify the evidence. Since Holochain
agents sign their source chain entries, Alice cannot deny having
sent the bad data.
sequenceDiagram
participant D as Holochain DHT<br/>(Public)
participant BW as Bob's Wallet
participant ETH as Ethereum
BW->>ETH: Read E_bob from<br/>IdentityExchange event
ETH-->>BW: E_bob = (R', C')
BW->>BW: Decrypt: M = C' - sk_bob * R'
Note over BW,D: Channel 2: Holochain data delivery
D-->>BW: Receive identity_data from Alice<br/>(Remote Signal, encrypted for Bob)
BW->>BW: Verify: H(identity_data) * G == M?
alt Match (honest)
BW->>BW: Identity verified
BW->>BW: Store receipt (Private entry)
else Mismatch (malfeasance)
BW->>D: Issue Warrant(alice_agent)<br/>with evidence: E_bob, identity_data
Note over D: Other agents verify independently:<br/>decrypt E_bob, check H(data)*G != M
Note over D: Multiple warrants = consensus<br/>Warranted agent loses DHT trust
end

The Four Transfer Modes
The amount of pre-work depends on the visibility of each party:
| Sender | Receiver | Who Calls approve |
Holochain Work | On-Chain Gas |
|---|---|---|---|---|
| Private | Private | Both (Alice→Bob, Bob→Alice) | Both exchange via DHT | 2 x ~29K |
| Private | Public | Alice only | Alice sends via DHT | 1 x ~29K |
| Public | Private | Bob only | Bob sends via DHT | 1 x ~29K |
| Public | Public | Neither | None | 0 (standard ERC-20) |
In every case, the transfer / transferFrom call itself does no
cryptography – it only reads the boolean results of prior approve calls
and the isPublicIdentity flag bound at bindContract time. All proof
verification happens during approve.
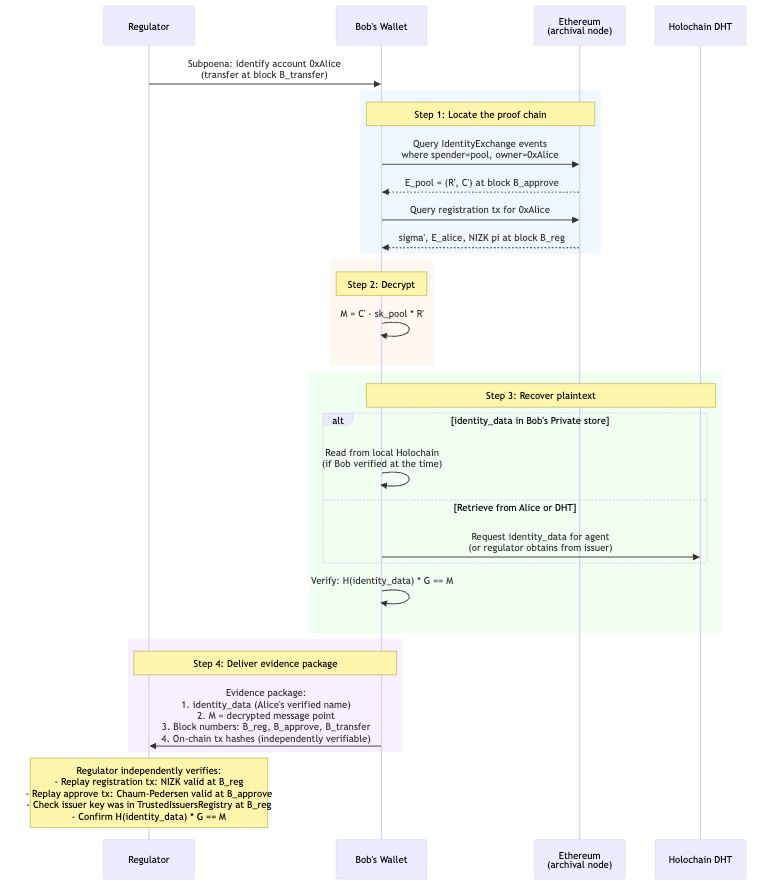
The AMM Pool Scenario: Retroactive Identity Recovery
Consider Bob's AMM liquidity pool – a public BUCK account that
processes swaps automatically. Over its lifetime, a million private
accounts call approve(pool, amount, E_pool, proof) and then swap
via transferFrom. Bob's pool contract never examines any
counterparty's identity at the time of the swap. It doesn't need to:
the EVM already verified every proof.
Eighteen months later, a regulator subpoenas Bob for Alice's identity – account #500,000 – in connection with a fraud investigation. How does Bob comply, and how does the on-chain record prove his pool wasn't complicit?
What the Chain Already Guarantees
Every approve that succeeded is an immutable proof receipt. The
EVM verified the Chaum-Pedersen proof at that block height; the
IdentityRegistry verified Alice's NIZK at registration time. These
facts are encoded in the transaction receipts themselves – the
transactions could not have succeeded without valid proofs.
The chain of cryptographic commitments is:
- Issuance: A trusted issuer (in TrustedIssuersRegistry) signed Alice's identity scalar \( m \) with a PS signature \( \sigma \). The issuer's public key was on-chain and valid at that epoch.
- Registration: The IdentityRegistry verified Alice's NIZK proof – binding \( \sigma' \) (rerandomized PS signature) to \( E_{\text{alice}} \) (ElGamal ciphertext). The NIZK proves the same \( m \) appears in both. The transaction succeeded at block \( B_{\text{reg}} \); the NIZK was valid at that block.
- Approve: The BUCK contract verified Alice's Chaum-Pedersen proof – proving \( E_{\text{pool}} \) encrypts the same message point \( M \) as her registered \( E_{\text{alice}} \). The contract read \( E_{\text{alice}} \) from the IdentityRegistry (not from calldata), so Alice couldn't substitute a different ciphertext. The transaction succeeded at block \( B_{\text{approve}} \).
- Transfer: The bilateral identity check passed. The pool was bound
under a Public Identity (
isPublicIdentity(pool) = trueviaIdentityRegistry.bindContract), and Alice had a valid_receiptFragments[alice][pool]from herapprove. The pool side fell back to the bound_identityHash(pool). The swap executed at block \( B_{\text{transfer}} \).
None of these steps required Bob to be online, to run a Holochain node, or to examine Alice's identity. The EVM did it for him.
Bob Responds to the Subpoena
sequenceDiagram
participant R as Regulator
participant BW as Bob's Wallet
participant ETH as Ethereum<br/>(archival node)
participant HC as Holochain DHT
R->>BW: Subpoena: identify account 0xAlice<br/>(transfer at block B_transfer)
rect rgb(240, 248, 255)
Note over BW,ETH: Step 1: Locate the proof chain
BW->>ETH: Query IdentityExchange events<br/>where spender=pool, owner=0xAlice
ETH-->>BW: E_pool = (R', C') at block B_approve
BW->>ETH: Query registration tx for 0xAlice
ETH-->>BW: sigma', E_alice, NIZK pi at block B_reg
end
rect rgb(255, 248, 240)
Note over BW: Step 2: Decrypt
BW->>BW: M = C' - sk_pool * R'
end
rect rgb(240, 255, 240)
Note over BW,HC: Step 3: Recover plaintext
alt identity_data in Bob's Private store
BW->>BW: Read from local Holochain<br/>(if Bob verified at the time)
else Retrieve from Alice or DHT
BW->>HC: Request identity_data for agent<br/>(or regulator obtains from issuer)
end
BW->>BW: Verify: H(identity_data) * G == M
end
rect rgb(248, 240, 255)
Note over BW,R: Step 4: Deliver evidence package
BW->>R: Evidence package:<br/>1. identity_data (Alice's verified name)<br/>2. M = decrypted message point<br/>3. Block numbers: B_reg, B_approve, B_transfer<br/>4. On-chain tx hashes (independently verifiable)
end
Note over R: Regulator independently verifies:<br/>- Replay registration tx: NIZK valid at B_reg<br/>- Replay approve tx: Chaum-Pedersen valid at B_approve<br/>- Check issuer key was in TrustedIssuersRegistry at B_reg<br/>- Confirm H(identity_data) * G == M

Why Bob Is Protected
Bob's defense is the proof chain itself. He doesn't need to argue that he checked Alice's identity – the contract checked it, and the Ethereum transaction log is the evidence:
- Registration tx succeeded \( \Rightarrow \) NIZK was valid \( \Rightarrow \) a trusted issuer certified \( m \) at that epoch.
- Approve tx succeeded \( \Rightarrow \) Chaum-Pedersen was valid \( \Rightarrow \) \( E_{\text{pool}} \) encrypts the same \( M \) as \( E_{\text{alice}} \).
- Bob decrypts \( E_{\text{pool}} \) to \( M \); \( M = H(\text{identity\_data}) \cdot G \).
The regulator can independently replay these transactions against an archival node. No trust in Bob is required – the math is self-certifying.
Even in adversarial scenarios, Bob is covered:
| Scenario | Why Bob is protected |
|---|---|
| Alice used a stolen identity | The issuer certified it; Bob's contract verified |
| the issuer's PS signature was valid at that epoch. | |
| Liability falls on the issuer's KYC process. | |
| Alice's issuer key was later revoked | The registration tx is timestamped. The issuer key |
| was in TrustedIssuersRegistry at block \( B_{\text{reg}} \). | |
| Alice's identity epoch expired | Epoch expiry is enforced at registration time. |
| If the epoch was valid then, the proof stands. | |
| Alice's Holochain agent is offline | Bob needs only \( E_{\text{pool}} \) (on-chain) and |
sk_pool (his own key). The plaintext can be |
|
| obtained from the issuer if Alice is uncooperative. | |
| Alice denies the transaction | The approve tx is signed by Alice's Ethereum account. |
| Non-repudiation is inherent in the blockchain. |
Data Availability Over Time
The critical question: will Bob still have what he needs 18 months later?
| Data | Availability | Notes |
|---|---|---|
| \( E_{\text{pool}} \) (R',C') | Permanent (Ethereum event log) | IdentityExchange event |
| \( E_{\text{alice}} \) | Permanent (IdentityRegistry storage) | Until account is closed |
| \( \sigma' \), NIZK \( \pi \) | Permanent (registration tx calldata) | Archival node required |
| Chaum-Pedersen proof | Permanent (approve tx calldata) | Archival node required |
sk_pool (Bob's secret key) |
Bob's custody | Standard key management |
identity_data (plaintext) |
Holochain DHT (if agent is online) | May require issuer |
| or Bob's Private store (if he cached) | cooperation as fallback | |
| Issuer public key history | TrustedIssuersRegistry (on-chain) | Includes revocation timestamps |
Everything except the plaintext identity_data is permanently on-chain.
The plaintext is the one piece that lives off-chain – but Bob only needs
it to produce a human-readable name for the regulator. The
cryptographic proof chain stands without it: \( M \) is recoverable from
\( E_{\text{pool}} \) alone, and \( M \) is what the issuer certified.
If Alice's Holochain agent is long gone, the regulator can obtain
identity_data from the issuer (who has it from the original KYC
ceremony) and verify \( H(\text{identity\_data}) \cdot G = M \)
independently. The issuer doesn't need Bob's cooperation; the
regulator doesn't need Alice's.
Why \( M \) Is the Same Across All Accounts – And Why That's Correct
A natural concern: if Alice derives ten accounts from the Identity Fountain, and each counterparty who decrypts their re-encrypted ciphertext recovers the same \( M = m \cdot G \), doesn't that break unlinkability?
No. The Identity Fountain's guarantee is about on-chain unlinkability – what a passive observer (Eve) can learn from the public blockchain data alone, without any secret keys. That guarantee is airtight:
- \( \sigma'_1 \) and \( \sigma'_2 \) are statistically unlinkable (information-theoretic, not merely computational)
- \( E_1 \) and \( E_2 \) are IND-CPA secure under independent keys
- \( pk_1 \) and \( pk_2 \) are independent random points
No algorithm, no amount of computation, can correlate Alice's accounts from on-chain data.
The identity scalar \( m = H(\text{identity\_data}) \) is
intentionally invariant because it is Alice's identity. If each
account used a different \( m \), the two-channel verification would
break: Bob couldn't verify that the identity_data he received
matches what the issuer certified. The Identity Fountain protects
the credential wrapping (\( \sigma' \), \( pk \), \( E \)), not the
identity itself.
Think of it as giving Alice a new disguise for each account –
different keys, different signature, different ciphertext. The
disguises fool passive surveillance (Eve). They don't fool someone
Alice voluntarily shows her face to (Bob, during approve).
| Observer | Can link accounts? | Why? |
|---|---|---|
| Eve (passive, on-chain) | NO | All public artifacts are independent random values |
| Bob (authorized) | Learns one account | By design – the point of approve |
| Bob + Carol (colluding) | Yes, via \( M \) | But both already know Alice's name |
| Issuer (on-chain only) | NO | Can't extract \( M \) without a secret key |
| Issuer (given \( M \)) | YES | By design – regulatory compliance path |
The privacy boundary is clear: before approve, Alice's accounts
are unlinkable to everyone. After approve, the specific
counterparty learns Alice's identity for that account – and only
that counterparty (plus anyone with whom they share \( M \), but they
already shared Alice's name via the identity_data exchange).
Alice Tries to Hide by Not Publishing identity_data
Alice might try to game the system: complete the on-chain approve
(re-encryption + Chaum-Pedersen proof), satisfying the ERC-20's
bilateral identity check, but never publish her identity_data to
the Holochain DHT. She hopes that if a subpoena arrives, Bob won't
be able to produce a human-readable name.
This doesn't work. Bob still holds the cryptographic thread:
- Bob decrypts \( E_{\text{pool}} \) to recover \( M = m \cdot G \). This requires only Bob's secret key and the on-chain ciphertext – Alice's cooperation is unnecessary.
- The regulator takes \( M \) to the issuer. The issuer computes
\( m_i \cdot G \) for each identity they have issued and finds the
match. The issuer has Alice's
identity_datafrom the original KYC ceremony. - The issuer confirms: this \( M \) belongs to Alice Johnson.
Alice's attempt to hide by not publishing is futile: the on-chain \( E_{\text{pool}} \) and the issuer's records are sufficient. Alice cannot retroactively alter either.
Bob's Wallet Detects Non-Publication
Bob's wallet (Holochain hApp) can proactively monitor for
counterparties who complete the on-chain approve but fail to
publish the required DHT entries. The expected protocol is:
- Alice calls
approve(pool, amount, E_pool, proof)on Ethereum. - Alice's wallet publishes a DHT entry containing her
identity_data, encrypted for Bob's Holochain agent, and keyed by theIdentityExchangeevent hash. - Bob's wallet watches for the
IdentityExchangeevent and looks up the corresponding DHT entry within a grace period.
If step 2 never happens – the on-chain approve succeeded but no
DHT entry appears – Bob's wallet can:
- Flag the account as non-compliant (Alice approved on-chain but didn't complete the Holochain identity exchange).
- Issue a Holochain Warrant against Alice's agent, citing the on-chain tx hash as evidence of protocol violation.
- Report the account to pool operators or compliance systems.
- Optionally, Bob's contract could revoke the approval (reset
_receiptFragments[alice][pool]), blocking future swaps until Alice completes the full protocol.
The warrant is independently verifiable: any Holochain agent can
check that the IdentityExchange event exists on Ethereum but the
corresponding DHT entry does not. Multiple independent warrants
produce DHT-level consensus that Alice's agent is non-compliant.
Even if Alice never publishes, Bob's regulatory position is
unchanged. He can still decrypt \( M \) from the on-chain
ciphertext and hand it to the regulator, who obtains identity_data
from the issuer. Alice's non-publication delays the human-readable
identification by one step (issuer lookup) but cannot prevent it.
Setup: The alt_bn128 Curve and Helpers
All operations use BN254, the curve behind Ethereum's ecAdd
(0x06), ecMul (0x07), and ecPairing (0x08) precompiles. The
py_ecc.bn128 library provides exactly these primitives. Helper
functions for random scalar generation, keccak256 hashing, and
point formatting are defined here; all subsequent code blocks share a
single :session abid so that variables persist across steps.
import secrets
from py_ecc.bn128 import bn128_curve as bc, bn128_pairing as bp
from web3 import Web3
G1 = bc.G1 # Generator of G_1
G2 = bc.G2 # Generator of G_2
Z1 = bc.Z1 # Point at infinity (G_1 identity)
ORDER = bc.curve_order # Curve group order (prime)
mul = bc.multiply # Scalar multiplication in G_1 or G_2
add = bc.add # Point addition
neg = bc.neg # Point negation
eq = bc.eq # Point equality
pairing = bp.pairing # Optimal Ate pairing: G_2 x G_1 -> G_T
def rand():
"""Random non-zero scalar mod ORDER."""
return secrets.randbelow(ORDER - 1) + 1
def keccak(*args):
"""keccak256 over concatenated big-endian 32-byte words, reduced mod ORDER."""
data = b''.join(v.to_bytes(32, 'big') if isinstance(v, int)
else str(v).encode() for v in args)
h = Web3.solidity_keccak(['bytes'], [data])
return int.from_bytes(h, 'big') % ORDER
def pt(P, label=""):
"""Format a G_1 point for display."""
if bc.is_inf(P):
return f"{label}O (infinity)"
return f"{label}({int(P[0]) % 10**6:>6d}..., {int(P[1]) % 10**6:>6d}...)"
print(f"BN254 curve order: {ORDER}")
print(f"G_1 generator: {pt(G1)}")
print(f"G_2 generator: (pair of FQ2 elements)")BN254 curve order: 21888242871839275222246405745257275088548364400416034343698204186575808495617 G_1 generator: ( 1..., 2...) G_2 generator: (pair of FQ2 elements)
Issuer Key Generation
The identity issuer (e.g., ATB Financial acting as Alberta's KYC
authority) generates a Pointcheval-Sanders key pair: secret key
\( (x, y) \) (two scalars), public key \( (X, Y) \) (two points in
\( G_2 \), published on-chain in the TrustedIssuersRegistry). This
key pair is the root of trust for all identities the issuer certifies;
every credential in the system traces back to a PS signature under
this key.
# Issuer's PS secret key
isk_x = rand()
isk_y = rand()
# Issuer's PS public key (in G_2, published on-chain in TrustedIssuersRegistry)
IPK_X = mul(G2, isk_x)
IPK_Y = mul(G2, isk_y)
print("Issuer PS key pair generated.")
print(f" sk = (x, y) -- two secret scalars")
print(f" PK = (X, Y) in G_2 -- published in TrustedIssuersRegistry")Issuer PS key pair generated. sk = (x, y) -- two secret scalars PK = (X, Y) in G_2 -- published in TrustedIssuersRegistry
Same Operation via the Wallet API
The reference implementation in alberta_buck.wallet.issuer packages
the same key generation behind a typed Issuer class. Wrapping the
scalars produced above into an Issuer lets every later step in this
document call the wallet API while keeping the keys identical to the
raw-crypto example.
from alberta_buck.wallet import Issuer, PSKeyPair
ATB_ADDR = 0xa7b00000000000000000000000000000000a7b00
issuer_obj = Issuer(
issuer_id="atb-financial-ca",
issuer_addr=ATB_ADDR,
keypair=PSKeyPair(sk_x=isk_x, sk_y=isk_y, pk_X=IPK_X, pk_Y=IPK_Y),
)
print(f"Wallet API: {issuer_obj.issuer_id!r} @ 0x{issuer_obj.issuer_addr:040x}")
print(f" pk_X, pk_Y match the raw G_2 points above.")Wallet API: 'atb-financial-ca' @ 0xa7b00000000000000000000000000000000a7b00 pk_X, pk_Y match the raw G_2 points above.
KYC Ceremony – Issuer Signs Alice's Identity
Alice presents her identity documents to the issuer, who verifies
them, constructs a canonical identity_data JSON structure (sorted
keys, no whitespace), and computes the identity scalar
\( m = \text{keccak256}(\text{identity\_data}) \mod \text{ORDER} \).
The issuer then produces a PS signature
\( \sigma = (h, (x + m \cdot y) \cdot h) \) binding \( m \) to the
issuer's secret key. The bilinear pairing equation verifies the
signature, and a counter-example confirms that any change to
identity_data (producing a different \( m \)) causes verification
to fail.
Alice's Plaintext Identity
import json
# Alice's verified identity (canonical encoding -- field order matters)
alice_identity_data = json.dumps({
"given_name": "Alice",
"family_name": "Johnson",
"jurisdiction": "Alberta, Canada",
"id_type": "Alberta Identity Card",
"id_number": "AIC-2026-4839201",
"date_of_birth": "1992-03-15",
"issuer_id": "atb-financial-ca",
"issued_at": "2026-01-20T14:30:00Z",
"epoch": 42
}, sort_keys=True, separators=(',', ':'))
print("Alice's identity_data (canonical JSON):")
print(f" {alice_identity_data[:72]}...")
Alice's identity_data (canonical JSON):
{"date_of_birth":"1992-03-15","epoch":42,"family_name":"Johnson","given_...
Compute Identity Scalar and PS Signature
The PS signature is \( \sigma = (h, (x + m \cdot y) \cdot h) \) where \( h \) is a random point in \( G_1 \).
# Identity scalar: m = keccak256(identity_data) mod ORDER
m_alice = keccak(alice_identity_data)
# PS signature: pick random h, compute sigma = (h, (x + m*y) * h)
t_h = rand()
h = mul(G1, t_h) # random G_1 point
sigma_2 = mul(h, (isk_x + m_alice * isk_y) % ORDER)
sigma = (h, sigma_2)
print(f"Identity scalar m = H(identity_data):")
print(f" m = {m_alice}")
print(f"PS signature sigma:")
print(f" sigma_1 = {pt(sigma[0])}")
print(f" sigma_2 = {pt(sigma[1])}")Identity scalar m = H(identity_data): m = 6446313962173165014188361468977035479170665192834402473818305319846425860127 PS signature sigma: sigma_1 = ( 20005..., 22484...) sigma_2 = (313886..., 372935...)
Verify the PS Signature (Issuer Self-Check)
The PS verification equation uses a bilinear pairing:
\[ e(\sigma_1, X + m \cdot Y) = e(\sigma_2, g_2) \]
What this proves: The issuer's signature is mathematically valid – it binds the identity scalar \( m \) to the issuer's secret key. If the signature passes, Alice can be sure the issuer actually certified her identity (no one else knows \( (x, y) \)).
# Verify: e(sigma_1, X + m*Y) == e(sigma_2, g_2)
lhs = pairing(add(IPK_X, mul(IPK_Y, m_alice)), sigma[0])
rhs = pairing(G2, sigma[1])
assert lhs == rhs, "PS signature verification FAILED"
print("PS signature verified: e(sigma_1, X + m*Y) == e(sigma_2, g_2)")
# The issuer gives Alice: (m, sigma, identity_data)
# Alice stores all three in her Holochain Private entry
print(f"\nIssuer gives Alice:")
print(f" m = {m_alice}")
print(f" sigma = (sigma_1, sigma_2) -- PS signature")
print(f" identity_data = '{alice_identity_data[:40]}...'")
PS signature verified: e(sigma_1, X + m*Y) == e(sigma_2, g_2)
Issuer gives Alice:
m = 6446313962173165014188361468977035479170665192834402473818305319846425860127
sigma = (sigma_1, sigma_2) -- PS signature
identity_data = '{"date_of_birth":"1992-03-15","epoch":42...'
How to read the output: "PS signature verified" means both sides of the pairing equation produce the same element in \( G_T \). If \( m \) were wrong (e.g., tampered identity data), the two pairings would produce different \( G_T \) elements and the assertion would fail. A counter-example follows.
Counter-example: Wrong Identity Scalar
If Eve tries to forge a signature using a different \( m \), the pairing equation fails. This is what a rejected verification looks like:
# Tampered m -- what if someone changes one field in identity_data?
m_fake = keccak("tampered_identity_data")
lhs_bad = pairing(add(IPK_X, mul(IPK_Y, m_fake)), sigma[0])
rhs_good = pairing(G2, sigma[1])
ok = (lhs_bad == rhs_good)
print(f"PS verify with wrong m: {ok}")
print(f" (The two G_T elements differ -- the pairing detects the mismatch.)")
print(f" Any change to identity_data produces a different m, which")
print(f" makes the pairing equation fail. The signature is unforgeable.")PS verify with wrong m: False (The two G_T elements differ -- the pairing detects the mismatch.) Any change to identity_data produces a different m, which makes the pairing equation fail. The signature is unforgeable.
Same Operation via the Wallet API
Issuer.issue(...) bundles the canonicalization, m computation, and
PS signing into one call. ps_verify(...) performs the same pairing
equation as the raw block above; the counter-example uses the same
primitive against a tampered m.
from alberta_buck.wallet import ps_verify, identity_scalar
ALICE_ADDR = 0xa11ce00000000000000000000000000000a11ce
alice_fields = {
"given_name": "Alice",
"family_name": "Johnson",
"jurisdiction": "Alberta, Canada",
"id_type": "Alberta Identity Card",
"id_number": "AIC-2026-4839201",
"date_of_birth": "1992-03-15",
"issuer_id": "atb-financial-ca",
"issued_at": "2026-01-20T14:30:00Z",
"epoch": 42,
}
cred = issuer_obj.issue(alice_fields, ALICE_ADDR)
# Wallet computes m the same way: m = keccak256(canonical) mod ORDER
assert cred.m == identity_scalar(cred.canonical) == m_alice
# PS verification, same pairing equation as the raw block:
ok = ps_verify(issuer_obj.pk_X, issuer_obj.pk_Y, cred.sigma, cred.m)
ok_bad = ps_verify(issuer_obj.pk_X, issuer_obj.pk_Y, cred.sigma, m_fake)
print(f"Wallet API: cred.m == m_alice : {cred.m == m_alice}")
print(f" ps_verify(sigma, m_alice) : {ok}")
print(f" ps_verify(sigma, m_fake) : {ok_bad}")Wallet API: cred.m == m_alice : True ps_verify(sigma, m_alice) : True ps_verify(sigma, m_fake) : False
The Identity Fountain – Alice Derives a Fresh Credential
Alice wants to create a new Ethereum account. Her Holochain wallet runs the Identity Fountain entirely offline, producing four artifacts: a rerandomized PS signature \( \sigma' \) (statistically unlinkable to the original), a fresh key pair \( (sk, pk) \), an ElGamal encryption of \( m \) under \( pk \), and a NIZK sigma-protocol proof binding the PS signature to the ciphertext. Each step is demonstrated below: rerandomization preserves signature validity while destroying correlation, and ElGamal decryption recovers the correct message point. A counter-example confirms that the wrong secret key yields an unrelated random point.
Rerandomize the PS Signature
Alice picks a random scalar \( t \) and computes \( \sigma' = (t \cdot \sigma_1, t \cdot \sigma_2) \). This is a valid PS signature on the same \( m \) – but statistically unlinkable to the original \( \sigma \).
What this proves: Rerandomization produces a fresh, valid PS signature that cannot be correlated with the original – even by the issuer.
# Rerandomize: sigma' = (t * sigma_1, t * sigma_2)
t_rerand = rand()
sigma_p_1 = mul(sigma[0], t_rerand)
sigma_p_2 = mul(sigma[1], t_rerand)
sigma_p = (sigma_p_1, sigma_p_2)
# Verify sigma' is still a valid PS signature on m
lhs = pairing(add(IPK_X, mul(IPK_Y, m_alice)), sigma_p[0])
rhs = pairing(G2, sigma_p[1])
assert lhs == rhs, "Rerandomized PS signature FAILED"
assert not bc.is_inf(sigma_p[0]), "sigma'_1 must not be point at infinity"
print("Rerandomized PS signature verified.")
print(f" sigma'_1 = {pt(sigma_p[0])}")
print(f" sigma'_2 = {pt(sigma_p[1])}")
print(f"\nOriginal and rerandomized signatures are unlinkable:")
print(f" sigma_1 = {pt(sigma[0])}")
print(f" sigma'_1 = {pt(sigma_p[0])}")
print(f" (No algorithm can correlate them.)")Rerandomized PS signature verified. sigma'_1 = (877575..., 460253...) sigma'_2 = (493874..., 405235...) Original and rerandomized signatures are unlinkable: sigma_1 = ( 20005..., 22484...) sigma'_1 = (877575..., 460253...) (No algorithm can correlate them.)
How to read the output: Two things to check: (1) "Rerandomized PS
signature verified" confirms \( \sigma' \) still satisfies the pairing
equation. (2) Compare the coordinate fragments of sigma_1 vs.
sigma'_1 – they share no visible pattern. This isn't coincidence:
the rerandomization is statistical (information-theoretic), not merely
computational.
Generate Fresh Identity Key Pair and ElGamal Encryption
Alice generates a new key pair on alt_bn128 and encrypts her identity scalar \( m \) under her own public key using ElGamal:
\[ E_{\text{alice}} = (r \cdot G, \; m \cdot G + r \cdot pk_{\text{alice}}) \]
What this proves: Alice can encrypt her identity under her own public key and recover it. ElGamal decryption yields the point \( M = m \cdot G \), not the scalar \( m \) (solving the discrete log is infeasible).
# Fresh identity key pair for this account
sk_alice = rand()
pk_alice = mul(G1, sk_alice)
# ElGamal encryption of m under pk_alice
r_enc = rand()
R_alice = mul(G1, r_enc) # R = r * G
M_alice = mul(G1, m_alice) # M = m * G (message point)
C_alice = add(M_alice, mul(pk_alice, r_enc)) # C = m*G + r*pk
E_alice = (R_alice, C_alice)
print(f"Fresh key pair for this Ethereum account:")
print(f" sk_alice = {sk_alice}")
print(f" pk_alice = {pt(pk_alice)}")
print(f"\nElGamal ciphertext E_alice = (R, C):")
print(f" R = r*G = {pt(R_alice)}")
print(f" C = m*G+r*pk = {pt(C_alice)}")
print(f"\nMessage point M = m*G:")
print(f" M = {pt(M_alice)}")
# Verify Alice can decrypt her own ciphertext
M_check = add(C_alice, neg(mul(R_alice, sk_alice))) # C - sk*R = M
assert eq(M_check, M_alice), "ElGamal self-decryption FAILED"
print(f"\nAlice decrypts: C - sk*R = {pt(M_check)} (matches M)")Fresh key pair for this Ethereum account: sk_alice = 6930439595792189231300284107883031400324093761849875043740363699103850858621 pk_alice = (196916..., 490613...) ElGamal ciphertext E_alice = (R, C): R = r*G = (317411..., 873776...) C = m*G+r*pk = (733114..., 194976...) Message point M = m*G: M = (739132..., 937433...) Alice decrypts: C - sk*R = (739132..., 937433...) (matches M)
How to read the output: The last two lines show the decrypted point \( C - sk \cdot R \) and the original \( M \). Their coordinate fragments must match – this confirms the ciphertext is well-formed. If Alice used the wrong secret key, the decrypted point would be a random, unrelated point (shown in the counter-example below).
Counter-example: Wrong Secret Key
An attacker who doesn't know sk_alice cannot decrypt to the
correct \( M \). The result is an unrelated random point:
sk_eve = rand() # Eve's key, not Alice's
M_wrong = add(C_alice, neg(mul(R_alice, sk_eve)))
print(f"Eve decrypts with wrong key:")
print(f" M_wrong = {pt(M_wrong)}")
print(f" M_real = {pt(M_alice)}")
print(f" Match: {eq(M_wrong, M_alice)}")
print(f" (Completely different point -- no information about m is leaked.)")Eve decrypts with wrong key: M_wrong = (340865..., 428413...) M_real = (739132..., 937433...) Match: False (Completely different point -- no information about m is leaked.)
NIZK Proof: Binding PS Signature to ElGamal Ciphertext
Alice must prove (without revealing \( m \) or \( r \)) that:
- (a) \( \sigma' \) is a valid PS signature on \( m \)
- (b) \( E_{\text{alice}} \) encrypts the same \( m \)
This is a Schnorr-family sigma protocol. The PS relation is linear in \( m \), so no Groth-Sahai proofs or SNARKs are needed.
# === PROVER (Alice, offline) ===
# Commit: pick random blinding scalars
m_tilde = rand() # blinding for m
r_tilde = rand() # blinding for r
# Commitment for PS equation (a): A_ps = m_tilde * sigma'_1
# (This will be checked against the pairing equation)
A_ps = mul(sigma_p[0], m_tilde)
# Commitments for ElGamal equations (b) and (c):
T_C = add(mul(G1, m_tilde), mul(pk_alice, r_tilde)) # m~*G + r~*pk
T_R = mul(G1, r_tilde) # r~*G
# Fiat-Shamir challenge: hash all public inputs + commitments
# (In Ethereum: includes registrant_address for domain separation)
e = keccak(
sigma_p[0][0], sigma_p[0][1], # sigma'_1
sigma_p[1][0], sigma_p[1][1], # sigma'_2
R_alice[0], R_alice[1], # E_alice.R
C_alice[0], C_alice[1], # E_alice.C
pk_alice[0], pk_alice[1], # pk_alice
A_ps[0], A_ps[1], # PS commitment
T_C[0], T_C[1], # ElGamal C commitment
T_R[0], T_R[1], # ElGamal R commitment
)
# Responses
s_m = (m_tilde + e * m_alice) % ORDER
s_r = (r_tilde + e * r_enc) % ORDER
pi = (e, s_m, s_r, A_ps, T_C, T_R)
print("NIZK proof pi = (e, s_m, s_r, A_ps, T_C, T_R)")
print(f" challenge e = {e}")
print(f" response s_m = {s_m}")
print(f" response s_r = {s_r}")NIZK proof pi = (e, s_m, s_r, A_ps, T_C, T_R) challenge e = 17178887482363216326737571073487103897263396493046265050513872580020101789190 response s_m = 16259379493728893246422565722561224351352440146527786176118906873141582162403 response s_r = 6117324858485391315596214213924667359609104574359392933756936595300596616114
Registration – On-Chain Verification
Alice submits \( (pk, E_{\text{alice}}, \sigma', \pi) \) to the
IdentityRegistry contract. The contract runs five verification checks
using the ecPairing, ecMul, and ecAdd precompiles (~235K gas
total): two ElGamal consistency checks, one PS pairing product check,
a Fiat-Shamir challenge reconstruction, and a non-triviality guard.
All five must pass for isVerified[alice] to be set. The full
verification runs below, followed by a counter-example where Alice
tries to register an ElGamal ciphertext containing a different
\( m \) than her PS signature – the ElGamal consistency check catches
the mismatch.
Verify the NIZK Proof (What the Contract Computes)
What this proves: The same \( m \) appears in both the PS signature and the ElGamal ciphertext, without revealing \( m \) or \( r \). Five checks run:
- (b) ElGamal C consistency: the committed \( m \) is inside \( C \)
- (c) ElGamal R consistency: the committed \( r \) is inside \( R \)
- (a) PS pairing product: the same \( m \) satisfies the PS equation
- (d) Fiat-Shamir: the challenge was honestly derived (not chosen after the fact)
- (e) Non-triviality: \( \sigma'_1 \neq \mathcal{O} \) (prevents trivial forgery)
# === VERIFIER (IdentityRegistry contract, on-chain) ===
# Unpack proof
e_v, s_m_v, s_r_v, A_ps_v, T_C_v, T_R_v = pi
# --- Check (b): ElGamal consistency ---
# Verify: s_m*G + s_r*pk_alice == e*C + T_C
lhs_C = add(mul(G1, s_m_v), mul(pk_alice, s_r_v))
rhs_C = add(mul(C_alice, e_v), T_C_v)
assert eq(lhs_C, rhs_C), "ElGamal C check FAILED"
print("(b) ElGamal C check passed: s_m*G + s_r*pk == e*C + T_C")
# Verify: s_r*G == e*R + T_R
lhs_R = mul(G1, s_r_v)
rhs_R = add(mul(R_alice, e_v), T_R_v)
assert eq(lhs_R, rhs_R), "ElGamal R check FAILED"
print("(c) ElGamal R check passed: s_r*G == e*R + T_R")
# --- Check (a): PS signature via pairing ---
# Reconstruct PS commitment: s_m * sigma'_1 should equal A_ps + e * sigma'_2
# relative to the pairing equation.
# Verify pairing product:
# e(s_m * sigma'_1, Y) * e(-A_ps, Y) * e(e * sigma'_1, X)
# * e(-e * sigma'_2, g_2) == 1
# Which simplifies to:
# e(s_m*sigma'_1 - A_ps, Y) * e(e*sigma'_1, X) * e(-e*sigma'_2, g_2) == 1
#
# This is equivalent to checking:
# e(A_ps, Y) * e(e*sigma'_2, g_2) == e(s_m*sigma'_1, Y) * e(e*sigma'_1, X)
P1 = mul(sigma_p[0], s_m_v) # s_m * sigma'_1
P2 = add(A_ps_v, mul(sigma_p[1], e_v)) # A_ps + e * sigma'_2
P3 = mul(sigma_p[0], e_v) # e * sigma'_1
# Pairing check: e(P1, Y) == e(P2, Y) * e(P3, X) / e(P3, X)
# More directly: verify the original PS equation holds through the proof
# e(s_m*sigma'_1 - e*sigma'_2, Y) == e(A_ps + e*sigma'_1, X) ... etc.
#
# Simplified: check that the reconstructed pairing equation holds:
# e(sigma'_1, X + m*Y) = e(sigma'_2, g_2) via the proof responses
#
# The verifier checks: e(s_m*s'_1, Y) * e(e*s'_1, X) == e(A_ps, Y) * e(e*s'_2, g2)
lhs_pair = pairing(IPK_Y, P1) * pairing(IPK_X, P3)
rhs_pair = pairing(IPK_Y, P2) * pairing(G2, mul(sigma_p[1], e_v))
# Actually let's use the direct verification approach:
# We know s_m = m~ + e*m. The commitment A_ps = m~*sigma'_1.
# So s_m*sigma'_1 = m~*sigma'_1 + e*m*sigma'_1 = A_ps + e*m*sigma'_1
# The verifier doesn't know m, but can check via pairing:
# e(s_m*sigma'_1, Y) * e(e*sigma'_1, X) * e(-e*sigma'_2 - A_ps, g_2_placeholder)
# This gets complex in code. Let's use the direct pairing product check.
# Direct approach: verify e(sigma'_1, X + m*Y) = e(sigma'_2, g_2)
# by extracting m from the sigma protocol responses:
# The key insight: the SAME s_m that satisfies (b) must also satisfy (a).
# If checks (b) and (c) pass, we know s_m = m~ + e*m for the m in E_alice.
# Now check (a): does this same m satisfy the PS equation?
#
# Reconstruct: m * sigma'_1 = (s_m * sigma'_1 - A_ps) / e
# But we avoid division. Instead verify the pairing product equation:
# e(s_m * sigma'_1 - A_ps, Y) == e(e * sigma'_2, g_2) * e(-e * sigma'_1, X)
# (rearranging e(sigma'_1, X + m*Y) = e(sigma'_2, g_2) with substitution)
LHS_point = add(mul(sigma_p[0], s_m_v), neg(A_ps_v)) # s_m*s'_1 - A_ps = e*m*s'_1
RHS_neg = add(mul(sigma_p[1], e_v), neg(mul(sigma_p[0], e_v))) # e*s'_2 - e*s'_1
# not quite right -- use the clean verification instead
# Clean pairing product check (what ecPairing precompile computes):
# e(s_m*sigma'_1, Y) * e(-A_ps, Y) * e(e*sigma'_1, X) * e(-e*sigma'_2, g_2) == 1
check = (
pairing(IPK_Y, mul(sigma_p[0], s_m_v)) # e(s_m*s'_1, Y)
* pairing(IPK_Y, neg(A_ps_v)) # e(-A_ps, Y)
* pairing(IPK_X, mul(sigma_p[0], e_v)) # e(e*s'_1, X)
* pairing(G2, neg(mul(sigma_p[1], e_v))) # e(-e*s'_2, g_2)
)
assert check == bp.FQ12.one(), "PS pairing check FAILED"
print("(a) PS pairing check passed:")
print(" e(s_m*s'_1, Y) * e(-A_ps, Y) * e(e*s'_1, X) * e(-e*s'_2, g_2) == 1")
# --- Fiat-Shamir challenge reconstruction ---
e_reconstructed = keccak(
sigma_p[0][0], sigma_p[0][1],
sigma_p[1][0], sigma_p[1][1],
R_alice[0], R_alice[1],
C_alice[0], C_alice[1],
pk_alice[0], pk_alice[1],
A_ps_v[0], A_ps_v[1],
T_C_v[0], T_C_v[1],
T_R_v[0], T_R_v[1],
)
assert e_reconstructed == e_v, "Fiat-Shamir challenge mismatch"
print("(d) Fiat-Shamir challenge verified (binds all public inputs)")
# --- sigma'_1 != O check ---
assert not bc.is_inf(sigma_p[0]), "sigma'_1 is point at infinity (trivial forgery)"
print("(e) sigma'_1 != O (non-trivial signature)")
print("\n==> Registration PASSED. isVerified(alice) = true")
(b) ElGamal C check passed: s_m*G + s_r*pk == e*C + T_C
(c) ElGamal R check passed: s_r*G == e*R + T_R
(a) PS pairing check passed:
e(s_m*s'_1, Y) * e(-A_ps, Y) * e(e*s'_1, X) * e(-e*s'_2, g_2) == 1
(d) Fiat-Shamir challenge verified (binds all public inputs)
(e) sigma'_1 != O (non-trivial signature)
==> Registration PASSED. isVerified(alice) = true
How to read the output: All five checks must print "passed". If any prints "FAILED", the proof is invalid. A counter-example follows showing what happens when Alice tries to register a ciphertext containing a different \( m \) than the one in her PS signature.
Counter-example: ElGamal Encrypts a Different \( m \)
If Alice (or an attacker) tries to encrypt one \( m \) in ElGamal but prove a PS signature on a different \( m \), the ElGamal consistency check detects the mismatch:
# Forge: encrypt a fake m_fake in ElGamal, but use the real PS sigma
m_fake = rand()
r_fake = rand()
R_fake = mul(G1, r_fake)
C_fake = add(mul(G1, m_fake), mul(pk_alice, r_fake))
# Try to build a NIZK proof binding sigma' (real m) to E_fake (fake m)
m_t = rand(); r_t = rand()
A_fake = mul(sigma_p[0], m_t)
T_C_f = add(mul(G1, m_t), mul(pk_alice, r_t))
T_R_f = mul(G1, r_t)
e_f = keccak(
sigma_p[0][0], sigma_p[0][1], sigma_p[1][0], sigma_p[1][1],
R_fake[0], R_fake[1], C_fake[0], C_fake[1],
pk_alice[0], pk_alice[1],
A_fake[0], A_fake[1], T_C_f[0], T_C_f[1], T_R_f[0], T_R_f[1])
s_m_f = (m_t + e_f * m_alice) % ORDER # uses real m for PS...
s_r_f = (r_t + e_f * r_fake) % ORDER # ...but fake r for ElGamal
# Check (b): s_m*G + s_r*pk == e*C_fake + T_C?
lhs = add(mul(G1, s_m_f), mul(pk_alice, s_r_f))
rhs = add(mul(C_fake, e_f), T_C_f)
ok = eq(lhs, rhs)
print(f"Forged proof -- ElGamal C check: {ok}")
print(f" (The check FAILS because s_m encodes m_real but C_fake")
print(f" encrypts m_fake. The NIZK forces both to be identical.)")Forged proof -- ElGamal C check: False (The check FAILS because s_m encodes m_real but C_fake encrypts m_fake. The NIZK forces both to be identical.)
Same Operation via the Wallet API
The wallet's Identity Fountain is three calls
(rerandomize_for_registration, identity_keygen, elgamal_encrypt)
plus a registration NIZK round-trip (registration_prove /
registration_verify). The wallet's Fiat-Shamir transcript binds the
registrant Ethereum address for replay protection – the only
substantive difference from the raw NIZK above.
from alberta_buck.wallet import (
rerandomize_for_registration, identity_keygen, elgamal_encrypt,
registration_prove, registration_verify,
)
from alberta_buck.wallet.bn254 import rand_scalar
sigma_w_p, _ = rerandomize_for_registration(cred)
wallet_kp = identity_keygen()
r_w = rand_scalar()
E_w = elgamal_encrypt(mul(G1, cred.m), wallet_kp.pk, r_w)
proof_w = registration_prove(
sigma_w_p, cred.m, r_w, wallet_kp.pk, E_w, ALICE_ADDR,
)
ok = registration_verify(
sigma_w_p, E_w, wallet_kp.pk,
issuer_obj.pk_X, issuer_obj.pk_Y, proof_w, ALICE_ADDR,
)
# Replay to a different registrant address must be rejected.
ok_replay = registration_verify(
sigma_w_p, E_w, wallet_kp.pk,
issuer_obj.pk_X, issuer_obj.pk_Y, proof_w, ALICE_ADDR ^ 1,
)
print(f"Wallet API: registration_verify (correct registrant) : {ok}")
print(f" registration_verify (replayed registrant) : {ok_replay}")
Wallet API: registration_verify (correct registrant) : True
registration_verify (replayed registrant) : False
Bob Binds His Pool as a Public-Identity Contract
Bob operates a Uniswap-style AMM liquidity pool. Bob himself is a
registered EOA, but the pool contract is the entity that holds and
moves BUCK on his behalf. At deployment time Bob (or the
BuckAwareDeployer.deployAndBind helper, atomically) calls
IdentityRegistry.bindContract(pool, pk_bob, E_bob, isPublicIdentity_=true),
publishing Bob's (pk, E) against the pool's address and marking the
pool isPublicIdentity = true. Bob's identity_data remains
world-readable in the IdentityRegistry under his own EOA.
Counterparties of the pool need not wait for the pool to call approve
back: when no per-pair receipt fragment exists for the pool side,
transfer falls back to the bound _identityHash(pool) for the
receipt event. The bilateral identity check still requires both
parties to be isVerified; the public-side fallback only relaxes the
receipt-fragment requirement, not the verification requirement.
# Bob's identity (public pool operator)
bob_identity_data = json.dumps({
"given_name": "Bob",
"family_name": "Smith",
"jurisdiction": "Alberta, Canada",
"id_type": "Corporate Registration",
"id_number": "AB-CORP-2026-00182",
"date_of_birth": "1985-07-22",
"issuer_id": "atb-financial-ca",
"issued_at": "2026-02-01T09:00:00Z",
"epoch": 42
}, sort_keys=True, separators=(',', ':'))
m_bob = keccak(bob_identity_data)
# Bob also gets a PS signature (same issuance ceremony)
t_h_bob = rand()
h_bob = mul(G1, t_h_bob)
sigma_bob = (h_bob, mul(h_bob, (isk_x + m_bob * isk_y) % ORDER))
# Bob generates key pair and ElGamal encryption
sk_bob = rand()
pk_bob = mul(G1, sk_bob)
r_bob = rand()
R_bob = mul(G1, r_bob)
M_bob = mul(G1, m_bob)
C_bob = add(M_bob, mul(pk_bob, r_bob))
E_bob_reg = (R_bob, C_bob)
# Bob registers as an EOA (same PS+NIZK verification as Alice -- omitted for brevity)
# His pool is then bound under a Public Identity at deployment via
# IdentityRegistry.bindContract(pool, pk_bob, E_bob, isPublicIdentity_=true)
# (or atomically via BuckAwareDeployer.deployAndBind).
POOL_ADDR = 0xa11ce0fa11ce0fa11ce0fa11ce0fa11ce0fa1100 # illustrative
print("Bob registered (EOA), pool bound as PUBLIC-IDENTITY contract:")
print(f" pk_bob = {pt(pk_bob)}")
print(f" E_bob = (R, C) -- ElGamal ciphertext on-chain")
print(f" identity_data = '{bob_identity_data[:50]}...'")
print(f" isVerified(bob) = true")
print(f" isVerified(pool) = true (set by bindContract)")
print(f" isPublicIdentity(pool) = true (set by bindContract)")
print(f"\nThe pool's identity hash falls back into receipts when no per-pair")
print(f"fragment exists. Bob himself never needs to approve his own pool.")
Bob registered (EOA), pool bound as PUBLIC-IDENTITY contract:
pk_bob = ( 2756..., 869638...)
E_bob = (R, C) -- ElGamal ciphertext on-chain
identity_data = '{"date_of_birth":"1985-07-22","epoch":42,"family_n...'
isVerified(bob) = true
isVerified(pool) = true (set by bindContract)
isPublicIdentity(pool) = true (set by bindContract)
The pool's identity hash falls back into receipts when no per-pair
fragment exists. Bob himself never needs to approve his own pool.
Same Operation via the Wallet API
Bob's KYC is the identical ceremony as Alice's, just with corporate
fields and a different applicant address. Issuer.issue(...)
produces a fresh sigma each call (random h per the PS spec) but
verifies under the same issuer key.
BOB_ADDR = 0x0b0b000000000000000000000000000000000b0b
bob_fields = {
"given_name": "Bob",
"family_name": "Smith",
"jurisdiction": "Alberta, Canada",
"id_type": "Corporate Registration",
"id_number": "AB-CORP-2026-00182",
"date_of_birth": "1985-07-22",
"issuer_id": "atb-financial-ca",
"issued_at": "2026-02-01T09:00:00Z",
"epoch": 42,
}
cred_bob = issuer_obj.issue(bob_fields, BOB_ADDR)
assert cred_bob.m == m_bob
assert ps_verify(issuer_obj.pk_X, issuer_obj.pk_Y, cred_bob.sigma, cred_bob.m)
print(f"Wallet API: cred_bob.m == m_bob : {cred_bob.m == m_bob}")
print(f" ps_verify(cred_bob.sigma, m_bob) : True")
print(f" Issuer log now has 2 entries: {len(issuer_obj.issuance_log())}")Wallet API: cred_bob.m == m_bob : True ps_verify(cred_bob.sigma, m_bob) : True Issuer log now has 2 entries: 2
Alice Approves Bob – Re-Encryption + Chaum-Pedersen Proof
Alice wants to swap BUCK for USDT on Bob's pool. She calls
approve(pool, amount, E_pool, proof) to re-encrypt her identity
under the pool's bound public key (Bob's pk_bob) and prove the
re-encryption is correct via a Chaum-Pedersen proof (~29K gas).
Approve always requires CP, even though the pool is a Public-Identity
contract – this captures Alice's per-pair consent, not just the
registry-derivable identity hash; see Why approve Is Always
CP-Bound for the full rationale. The pool itself need not
reciprocate with its own approve; the bilateral identity check in
transfer passes because isPublicIdentity(pool) == true, and the
receipt event falls back to _identityHash(pool) for the pool's side.
Below: the re-encryption, the three-check Chaum-Pedersen
verification, and a counter-example showing that re-encrypting a
different message point causes Check 2 to fail.
Re-Encrypt Alice's Identity for Bob
Alice decrypts her own ciphertext to recover \( M = m \cdot G \), then re-encrypts under Bob's public key with fresh randomness.
What this proves: Re-encryption preserves the message point \( M \). Bob can decrypt the new ciphertext with his own secret key and recover the same \( M \) that was in Alice's original ciphertext.
# Alice decrypts her own credential
M_decrypted = add(C_alice, neg(mul(R_alice, sk_alice))) # C - sk*R = M
assert eq(M_decrypted, M_alice), "Self-decryption failed"
# Re-encrypt M under Bob's public key with fresh randomness r'
r_prime = rand()
R_for_bob = mul(G1, r_prime) # R' = r' * G
C_for_bob = add(M_alice, mul(pk_bob, r_prime)) # C' = M + r' * pk_bob
E_for_bob = (R_for_bob, C_for_bob)
print("Alice re-encrypts her identity for Bob:")
print(f" E_bob = (R', C') where:")
print(f" R' = r'*G = {pt(R_for_bob)}")
print(f" C' = M+r'*pk = {pt(C_for_bob)}")
# Verify Bob can decrypt
M_bob_decrypts = add(C_for_bob, neg(mul(R_for_bob, sk_bob)))
assert eq(M_bob_decrypts, M_alice), "Bob cannot decrypt E_bob"
print(f"\nBob decrypts: C' - sk_bob*R' = {pt(M_bob_decrypts)}")
print(f"Matches Alice's M: {pt(M_alice)}")
Alice re-encrypts her identity for Bob:
E_bob = (R', C') where:
R' = r'*G = (806944..., 939093...)
C' = M+r'*pk = (150241..., 623844...)
Bob decrypts: C' - sk_bob*R' = (739132..., 937433...)
Matches Alice's M: (739132..., 937433...)
How to read the output: The last two lines show Bob's decrypted point and Alice's original \( M \). The coordinate fragments must be identical – same point, different ciphertext wrapping it.
Chaum-Pedersen Proof of Correct Re-Encryption
Alice proves that \( E_{\text{bob}} \) encrypts the same message point \( M \) as her registered \( E_{\text{alice}} \) – without revealing \( m \) or any private key.
The proof demonstrates knowledge of the re-encryption randomness \( r' \) and the difference between the two ElGamal randomness values, such that both ciphertexts decrypt to the same \( M \).
# Chaum-Pedersen proof that E_alice and E_bob encrypt the same M.
#
# The key relation: C_alice - sk_alice * R_alice = M = C_bob - r' * pk_bob
# Equivalently: C_alice - sk_alice * R_alice = C_bob - r' * pk_bob
#
# Alice proves she knows (sk_alice, r') such that:
# sk_alice * R_alice = C_alice - M (she can decrypt E_alice)
# r' * pk_bob = C_bob - M (she created E_bob correctly)
# r' * G = R_bob (consistent randomness)
# Commit: random blinders
k1 = rand() # blinder for sk_alice
k2 = rand() # blinder for r'
T1 = mul(R_alice, k1) # k1 * R_alice
T2 = mul(pk_bob, k2) # k2 * pk_bob
T3 = mul(G1, k2) # k2 * G
# Fiat-Shamir challenge (binds all public inputs + Ethereum context)
e_cp = keccak(
R_alice[0], R_alice[1], C_alice[0], C_alice[1], # E_alice
R_for_bob[0], R_for_bob[1], C_for_bob[0], C_for_bob[1], # E_bob
pk_alice[0], pk_alice[1], # pk_alice
pk_bob[0], pk_bob[1], # pk_bob
T1[0], T1[1], T2[0], T2[1], T3[0], T3[1], # commitments
42, 1337, # msg.sender, spender (stand-ins)
)
# Responses
s1_cp = (k1 + e_cp * sk_alice) % ORDER
s2_cp = (k2 + e_cp * r_prime) % ORDER
proof_cp = (e_cp, s1_cp, s2_cp)
print("Chaum-Pedersen proof:")
print(f" e = {e_cp}")
print(f" s1 = {s1_cp}")
print(f" s2 = {s2_cp}")Chaum-Pedersen proof: e = 7007377908732927999168957863997131114474306579403933658700448136936800967087 s1 = 5865837094385340442069181236385922137618819184855376084939248084806139088474 s2 = 12088396958355473142176449452854428721993497027823390067447915409194597637942
Verify Chaum-Pedersen Proof (What the Contract Computes)
The BUCK contract reads \( E_{\text{alice}} \) from the IdentityRegistry (never from calldata), then verifies the proof. Cost: ~29,000 gas.
What this proves: \( E_{\text{alice}} \) and \( E_{\text{bob}} \) encrypt
the same message point \( M \) – without revealing \( M \), sk_alice,
or the re-encryption randomness \( r' \). Three checks:
- Check 1: \( r' \) is consistent with \( R_{\text{bob}} \)
- Check 2: Both ciphertexts decrypt to the same \( M \)
- Check 3: Fiat-Shamir challenge was honestly derived
# === VERIFIER (BUCK contract, on-chain, ~29K gas) ===
e_v, s1_v, s2_v = proof_cp
# The verifier knows: E_alice (from registry), E_bob (from calldata),
# pk_alice (from registry), pk_bob (from registry).
# Reconstruct commitments from responses and challenge:
# T1' = s1 * R_alice - e * (C_alice - C_bob + r'*pk_bob - sk*R_alice)
# Simplified verification equations:
# s1 * R_alice == T1 + e * sk_alice * R_alice
# == T1 + e * (C_alice - M)
# But verifier doesn't know M. Use the relation C_alice - sk*R = C_bob - r'*pk_bob = M:
# s1 * R_alice - s2 * pk_bob == T1 - T2 + e*(C_alice - C_bob)
# And: s2 * G == T3 + e * R_bob
# Check 1: s2 * G == T3 + e * R_for_bob
lhs1 = mul(G1, s2_v)
rhs1 = add(T3, mul(R_for_bob, e_v))
assert eq(lhs1, rhs1), "Chaum-Pedersen check 1 FAILED"
print("Check 1 passed: s2*G == T3 + e*R_bob")
print(" (Proves r' is consistent with R_bob)")
# Check 2: s1*R_alice - s2*pk_bob == (T1 - T2) + e*(C_alice - C_bob)
lhs2 = add(mul(R_alice, s1_v), neg(mul(pk_bob, s2_v)))
rhs2 = add(add(T1, neg(T2)), mul(add(C_alice, neg(C_for_bob)), e_v))
assert eq(lhs2, rhs2), "Chaum-Pedersen check 2 FAILED"
print("Check 2 passed: s1*R_a - s2*pk_b == (T1-T2) + e*(C_a - C_b)")
print(" (Proves both ciphertexts encrypt the same M)")
# Check 3: Fiat-Shamir challenge
e_recon = keccak(
R_alice[0], R_alice[1], C_alice[0], C_alice[1],
R_for_bob[0], R_for_bob[1], C_for_bob[0], C_for_bob[1],
pk_alice[0], pk_alice[1],
pk_bob[0], pk_bob[1],
T1[0], T1[1], T2[0], T2[1], T3[0], T3[1],
42, 1337,
)
assert e_recon == e_v, "Fiat-Shamir challenge mismatch"
print("Check 3 passed: Fiat-Shamir challenge verified")
print("\n==> approve() PASSED. Alice's re-encrypted identity stored for Bob.")
print(" _receiptFragments[alice][bob] = keccak256(E_bob)")
Check 1 passed: s2*G == T3 + e*R_bob
(Proves r' is consistent with R_bob)
Check 2 passed: s1*R_a - s2*pk_b == (T1-T2) + e*(C_a - C_b)
(Proves both ciphertexts encrypt the same M)
Check 3 passed: Fiat-Shamir challenge verified
==> approve() PASSED. Alice's re-encrypted identity stored for Bob.
_receiptFragments[alice][bob] = keccak256(E_bob)
How to read the output: All three "passed" lines must appear. If Alice re-encrypted for a different public key or used a different \( M \), Check 2 would fail. A counter-example follows.
Counter-example: Re-Encryption with Wrong Message
If Alice tries to pass off a different identity point in the re-encrypted ciphertext, Check 2 catches the discrepancy:
# Alice tries to re-encrypt a DIFFERENT M (e.g., someone else's identity)
m_other = rand()
M_other = mul(G1, m_other)
r_bad = rand()
R_bad = mul(G1, r_bad)
C_bad = add(M_other, mul(pk_bob, r_bad)) # encrypts M_other, not M_alice
# Build Chaum-Pedersen proof (Alice tries to cheat)
k1b = rand(); k2b = rand()
T1b = mul(R_alice, k1b); T2b = mul(pk_bob, k2b); T3b = mul(G1, k2b)
e_bad = keccak(
R_alice[0], R_alice[1], C_alice[0], C_alice[1],
R_bad[0], R_bad[1], C_bad[0], C_bad[1],
pk_alice[0], pk_alice[1], pk_bob[0], pk_bob[1],
T1b[0], T1b[1], T2b[0], T2b[1], T3b[0], T3b[1], 42, 1337)
s1b = (k1b + e_bad * sk_alice) % ORDER
s2b = (k2b + e_bad * r_bad) % ORDER
# Check 2: s1*R_a - s2*pk_b == (T1-T2) + e*(C_alice - C_bad)?
lhs = add(mul(R_alice, s1b), neg(mul(pk_bob, s2b)))
rhs = add(add(T1b, neg(T2b)), mul(add(C_alice, neg(C_bad)), e_bad))
ok = eq(lhs, rhs)
print(f"Forged re-encryption -- Check 2: {ok}")
print(f" (FAILS: C_bad encrypts a different M than C_alice.)")
print(f" (The contract rejects the approve() call.)")Forged re-encryption -- Check 2: False (FAILS: C_bad encrypts a different M than C_alice.) (The contract rejects the approve() call.)
Same Operation via the Wallet API
The wallet's chaum_pedersen_prove / chaum_pedersen_verify run the
same three checks as the on-chain verifier, with the Fiat-Shamir
transcript binding (sender, spender, chainid) for replay protection
across addresses and chains. A wrong-M ciphertext (the same forgery
as the counter-example above) fails Check 2.
from alberta_buck.wallet import (
ElGamalCiphertext, chaum_pedersen_prove, chaum_pedersen_verify,
)
E_alice_w = ElGamalCiphertext(R=R_alice, C=C_alice)
E_for_bob_w = ElGamalCiphertext(R=R_for_bob, C=C_for_bob)
proof_cp_w = chaum_pedersen_prove(
E_alice_w, E_for_bob_w, pk_alice, pk_bob,
sk_alice, r_prime, ALICE_ADDR, BOB_ADDR, 1,
)
ok_good = chaum_pedersen_verify(
E_alice_w, E_for_bob_w, pk_alice, pk_bob,
proof_cp_w, ALICE_ADDR, BOB_ADDR, 1,
)
# Same forgery as the counter-example: re-encrypt a different M.
E_bad_w = ElGamalCiphertext(R=R_bad, C=C_bad)
proof_bad_w = chaum_pedersen_prove(
E_alice_w, E_bad_w, pk_alice, pk_bob,
sk_alice, r_bad, ALICE_ADDR, BOB_ADDR, 1,
)
ok_bad = chaum_pedersen_verify(
E_alice_w, E_bad_w, pk_alice, pk_bob,
proof_bad_w, ALICE_ADDR, BOB_ADDR, 1,
)
print(f"Wallet API: chaum_pedersen_verify(honest E_for_bob) : {ok_good}")
print(f" chaum_pedersen_verify(forged wrong-M) : {ok_bad}")
Wallet API: chaum_pedersen_verify(honest E_for_bob) : True
chaum_pedersen_verify(forged wrong-M) : False
Transfer – Bilateral Identity Check
With Alice's approve completed and the pool bound under a Public
Identity, the transfer can proceed. The contract performs a
bilateral identity check: both parties must be isVerified, and the
receipt event must carry a fragment for each side. Per-pair receipt
fragments stored at approve time are the primary source. When a
side has no fragment and that side is isPublicIdentity = true, the
bound _identityHash falls in for that side's receipt slot. No
cryptography runs at transfer time – only state lookups. We
simulate the check for our Private-to-Public-Identity scenario.
# Simulating the contract's bilateral identity check:
is_verified_alice = True
is_verified_pool = True
is_public_identity_pool = True # bindContract(pool, ..., true)
receipt_alice_to_pool = True # set during approve() above
receipt_pool_to_alice = False # pool never called approve (public)
# Both must be verified; receipt-fragment fallback to _identityHash
# is only allowed on a side whose isPublicIdentity == true.
assert is_verified_alice and is_verified_pool
# Alice's fragment for the receipt -- her per-pair CP hash.
alice_frag = "H(E_pool)" if receipt_alice_to_pool else None
# Pool's fragment -- per-pair CP hash if present, else _identityHash(pool).
pool_frag = (
"H(E_alice)" if receipt_pool_to_alice
else ("_identityHash(pool)" if is_public_identity_pool else None)
)
print("Bilateral identity check:")
print(f" Alice (private): fragment = {alice_frag}")
print(f" Pool (public): fragment = {pool_frag}")
print(f"\n both fragments present => transfer SUCCEEDS")
print(f"\n==> transfer(pool, 500 BUCK) SUCCEEDS")
print(f" BuckTransferReceipt emitted with both identity hashes")
Bilateral identity check:
Alice (private): fragment = H(E_pool)
Pool (public): fragment = _identityHash(pool)
both fragments present => transfer SUCCEEDS
==> transfer(pool, 500 BUCK) SUCCEEDS
BuckTransferReceipt emitted with both identity hashes
Bob Verifies Alice's Identity (Two-Channel Design)
This is the two-channel design in action. Channel 1 (Ethereum): Bob
decrypts \( E_{\text{pool}} \) with his secret key to recover the
message point \( M \). Channel 2 (Holochain): Bob receives Alice's
identity_data and verifies the binding
\( H(\text{identity\_data}) \cdot G = M \). Neither channel alone is
sufficient – the Ethereum ciphertext proves which identity was
registered, while the Holochain data provides the human-readable
content. A counter-example shows that changing even one character of
identity_data in transit (e.g., "Alice" to "Mallory") produces a
completely different point that doesn't match \( M \), so Bob detects
tampering immediately.
# === Bob's side ===
# Channel 1 (Ethereum proof chain): Bob decrypts E_bob
M_from_bob = add(C_for_bob, neg(mul(R_for_bob, sk_bob)))
print("Bob decrypts E_bob from on-chain IdentityExchange event:")
print(f" M = C' - sk_bob * R' = {pt(M_from_bob)}")
# Channel 2 (Holochain data channel): Bob receives identity_data
received_identity_data = alice_identity_data # <-- via Holochain, encrypted for Bob
print(f"\nBob receives identity_data via Holochain:")
print(f" '{received_identity_data[:60]}...'")
# Verify binding: H(identity_data) * G == M
m_check = keccak(received_identity_data)
M_check = mul(G1, m_check)
assert eq(M_check, M_from_bob), "Identity binding FAILED"
print(f"\nTwo-channel verification:")
print(f" m = H(identity_data) = {m_check}")
print(f" m * G = {pt(M_check)}")
print(f" M = {pt(M_from_bob)}")
print(f" H(identity_data) * G == M : True")
print(f"\n==> Bob has cryptographic proof that the identity_data")
print(f" he received is the same identity the issuer certified")
print(f" and Alice registered on-chain.")
Bob decrypts E_bob from on-chain IdentityExchange event:
M = C' - sk_bob * R' = (739132..., 937433...)
Bob receives identity_data via Holochain:
'{"date_of_birth":"1992-03-15","epoch":42,"family_name":"John...'
Two-channel verification:
m = H(identity_data) = 6446313962173165014188361468977035479170665192834402473818305319846425860127
m * G = (739132..., 937433...)
M = (739132..., 937433...)
H(identity_data) * G == M : True
==> Bob has cryptographic proof that the identity_data
he received is the same identity the issuer certified
and Alice registered on-chain.
How to read the output: The coordinate fragments of m * G and
M (decrypted from on-chain) must be identical. A counter-example
follows showing what Bob sees if the Holochain data is tampered.
Counter-example: Tampered Identity Data
If a man-in-the-middle alters the identity data in transit, Bob detects it immediately – the hash no longer matches the on-chain point:
# Someone tampers with the identity data in transit
tampered = alice_identity_data.replace("Alice", "Mallory")
m_tampered = keccak(tampered)
M_tampered = mul(G1, m_tampered)
print(f"Tampered identity_data: ...given_name: 'Mallory'...")
print(f" H(tampered) * G = {pt(M_tampered)}")
print(f" M (from chain) = {pt(M_from_bob)}")
print(f" Match: {eq(M_tampered, M_from_bob)}")
print(f" (Bob rejects: the off-chain data doesn't match the on-chain point.)")Tampered identity_data: ...given_name: 'Mallory'... H(tampered) * G = (722726..., 633711...) M (from chain) = (739132..., 937433...) Match: False (Bob rejects: the off-chain data doesn't match the on-chain point.)
Receipt Construction
After the transfer, both parties hold each other's plaintext
identity_data (Alice has Bob's from the public IdentityRegistry;
Bob has Alice's from Holochain) and the transfer metadata from
on-chain events. Either party can independently construct a canonical
receipt – deterministic JSON with sorted keys and no whitespace –
and compute its keccak256 hash. Alice's and Bob's independently
constructed receipts produce identical hashes without coordination.
This canonical form is what makes dispute resolution
possible: both parties hold the same evidence, and neither can alter
their copy without breaking the hash.
# Both parties construct the same canonical receipt
def canonical_receipt(sender_id, receiver_id, amount, tx_hash, block):
return json.dumps({
"sender": json.loads(sender_id),
"receiver": json.loads(receiver_id),
"amount": amount,
"tx_hash": tx_hash,
"block": block,
}, sort_keys=True, separators=(',', ':'))
# Stand-in transaction data (would come from on-chain Transfer event)
tx_hash = "0xabcdef1234567890"
block = 19400000
amount = 500
# Alice constructs her copy
receipt_alice = canonical_receipt(
alice_identity_data, bob_identity_data, amount, tx_hash, block)
# Bob constructs his copy
receipt_bob = canonical_receipt(
alice_identity_data, bob_identity_data, amount, tx_hash, block)
h_alice = keccak(receipt_alice)
h_bob = keccak(receipt_bob)
print("Receipt construction (independent, canonical):")
print(f" Alice's H(receipt) = {h_alice}")
print(f" Bob's H(receipt) = {h_bob}")
print(f" Match: {h_alice == h_bob}")
print(f"\nReceipt stored (encrypted) on each party's Holochain source chain.")
print(f"The receipt hash anchors the off-chain record to the on-chain transfer.")Receipt construction (independent, canonical): Alice's H(receipt) = 21535858141339728776948445993719093154923735092821067258494283187515610795617 Bob's H(receipt) = 21535858141339728776948445993719093154923735092821067258494283187515610795617 Match: True Receipt stored (encrypted) on each party's Holochain source chain. The receipt hash anchors the off-chain record to the on-chain transfer.
Summary: What Each Party Knows
After a complete Private-to-Public transfer, the information
landscape is sharply partitioned. Eve (a passive on-chain observer)
learns nothing about Alice's identity from any public artifact. Bob
learns Alice's identity only because Alice explicitly authorized it
via approve. The issuer can identify Alice given \( M \), but
cannot link Alice's accounts from on-chain data alone. No party –
not even the issuer – can link Alice's rerandomized signature
\( \sigma' \) back to the original \( \sigma \).
[
["Artifact", "Alice", "Bob", "Eve", "Issuer"],
None,
["identity_data (Alice)", "YES (owns it)", "YES (Holochain)", "NO", "YES (issued it)"],
["identity_data (Bob)", "YES (public)", "YES (owns it)", "YES (public)", "YES (issued it)"],
["m = H(identity_data)", "YES", "YES (computes)", "NO", "YES"],
["M = m*G", "YES", "YES (decrypts)", "NO", "NO"],
["E_alice (registered)", "YES", "sees on-chain", "sees on-chain", "NO"],
["E_bob (re-encrypted)", "YES (created)", "YES (decrypts)", "sees on-chain", "NO"],
["sk_alice", "YES", "NO", "NO", "NO"],
["sk_bob", "NO", "YES", "NO", "NO"],
["PS signature sigma", "YES", "NO", "NO", "YES (created)"],
["sigma' (rerandomized)", "YES", "sees on-chain", "sees on-chain", "UNLINKABLE"],
["Chaum-Pedersen proof", "YES (created)", "verified on-chain", "sees on-chain", "N/A"],
["Full receipt", "YES", "YES", "NO", "NO"],
["Link sigma to sigma'", "NO (stat. unlinkable)", "NO", "NO", "NO"],
]| Artifact | Alice | Bob | Eve | Issuer |
|---|---|---|---|---|
| identity_data (Alice) | YES (owns it) | YES (Holochain) | NO | YES (issued it) |
| identity_data (Bob) | YES (public) | YES (owns it) | YES (public) | YES (issued it) |
| m = H(identity_data) | YES | YES (computes) | NO | YES |
| M = m*G | YES | YES (decrypts) | NO | NO |
| E_alice (registered) | YES | sees on-chain | sees on-chain | NO |
| E_bob (re-encrypted) | YES (created) | YES (decrypts) | sees on-chain | NO |
| sk_alice | YES | NO | NO | NO |
| sk_bob | NO | YES | NO | NO |
| PS signature sigma | YES | NO | NO | YES (created) |
| sigma' (rerandomized) | YES | sees on-chain | sees on-chain | UNLINKABLE |
| Chaum-Pedersen proof | YES (created) | verified on-chain | sees on-chain | N/A |
| Full receipt | YES | YES | NO | NO |
| Link sigma to sigma' | NO (stat. unlinkable) | NO | NO | NO |
Appendix: The Identity Fountain – Unlinkability Demonstration
Alice derives a second credential from the same PS signature – simulating a "savings" account alongside her "checking" account. We verify that the second credential is a valid PS signature on the same \( m \), then compare all public artifacts (rerandomized signature, public key, ElGamal ciphertext) between the two accounts. Every coordinate fragment is completely different: no shared structure, no correlation. This is statistical unlinkability (information-theoretic, not merely computational) – meaning no algorithm, regardless of computing power, can determine that these two accounts belong to the same person from on-chain data alone. Both credentials verify under the same issuer public key, confirming they represent certified identities, but the issuer itself cannot link them without access to a counterparty's decrypted \( M \).
# === Alice creates a SECOND account (e.g., "savings") ===
# Same m, same sigma, but fresh rerandomization and fresh keys
t_rerand_2 = rand()
sigma_p2_1 = mul(sigma[0], t_rerand_2)
sigma_p2_2 = mul(sigma[1], t_rerand_2)
sigma_p2 = (sigma_p2_1, sigma_p2_2)
sk_alice_2 = rand()
pk_alice_2 = mul(G1, sk_alice_2)
r_enc_2 = rand()
R_alice_2 = mul(G1, r_enc_2)
C_alice_2 = add(M_alice, mul(pk_alice_2, r_enc_2))
E_alice_2 = (R_alice_2, C_alice_2)
# Verify: sigma_p2 is a valid PS signature on the same m
lhs2 = pairing(add(IPK_X, mul(IPK_Y, m_alice)), sigma_p2[0])
rhs2 = pairing(G2, sigma_p2[1])
assert lhs2 == rhs2, "Second credential PS check FAILED"
print("Second credential derived (same identity, fresh account):")
print(f" pk_alice_2 = {pt(pk_alice_2)}")
print(f" E_alice_2 = (R, C) -- independent ciphertext")
print(f" sigma'_2 = {pt(sigma_p2[0])}")
print()
print("Unlinkability check:")
print(f" sigma'_1 (acct 1) = {pt(sigma_p[0])}")
print(f" sigma'_1 (acct 2) = {pt(sigma_p2[0])}")
print(f" pk (acct 1) = {pt(pk_alice)}")
print(f" pk (acct 2) = {pt(pk_alice_2)}")
print(f" E.R (acct 1) = {pt(R_alice)}")
print(f" E.R (acct 2) = {pt(R_alice_2)}")
print()
print(" All values are independent. No shared structure.")
print(" PS rerandomization is STATISTICALLY unlinkable --")
print(" not merely computationally hard, but information-")
print(" theoretically impossible to correlate.")
print()
print(" Both credentials verify under the same issuer public key,")
print(" but zero bits of mutual information exist between them.")Second credential derived (same identity, fresh account): pk_alice_2 = (759747..., 182614...) E_alice_2 = (R, C) -- independent ciphertext sigma'_2 = (162356..., 42652...) Unlinkability check: sigma'_1 (acct 1) = (877575..., 460253...) sigma'_1 (acct 2) = (162356..., 42652...) pk (acct 1) = (196916..., 490613...) pk (acct 2) = (759747..., 182614...) E.R (acct 1) = (317411..., 873776...) E.R (acct 2) = (600886..., 886064...) All values are independent. No shared structure. PS rerandomization is STATISTICALLY unlinkable -- not merely computationally hard, but information- theoretically impossible to correlate. Both credentials verify under the same issuer public key, but zero bits of mutual information exist between them.
How to read the output: Compare the coordinate fragments between
"acct 1" and "acct 2" for sigma'_1, pk, and E.R. They must
all be completely different (random-looking). If any pair matched,
the unlinkability property would be broken.
Appendix: Small-Group Proofs
The BN254 examples above prove the cryptography at production scale, but 77-digit numbers resist hand-verification. These demonstrations use modulus \( p = 23 \) working in an order-11 subgroup where every value fits in two digits.
| EC (additive) | Modular (multiplicative) |
|---|---|
| Scalar mult \( m \cdot G \) | Exponentiation \( g^m \bmod p \) |
| Point addition \( P + Q \) | Multiplication \( P \cdot Q \bmod p \) |
Schnorr proofs require prime-order groups, so we use \( g = 4 \), which generates the order-11 subgroup (the quadratic residues mod 23). All exponent arithmetic is mod \( q = 11 \).
Setup and ElGamal
ElGamal encryption of a group element \( M = g^m \) under public key \( pk = g^{sk} \) with randomness \( r \):
\begin{align*} E = (R,\, C) &= (g^r,\ M \cdot pk^r) \pmod{p} \\ \text{Decrypt: } M &= C \cdot (R^{sk})^{-1} \pmod{p} \end{align*} import hashlib
p = 23; q = 11; g = 4 # safe prime, prime-order subgroup
def mod_exp(base, exp, mod):
result = 1
base = base % mod
while exp > 0:
if exp & 1:
result = (result * base) % mod
base = (base * base) % mod
exp >>= 1
return result
def mod_inv(a, mod):
def egcd(a, b):
if a == 0: return b, 0, 1
g, x, y = egcd(b % a, a)
return g, y - (b // a) * x, x
_, x, _ = egcd(a % mod, mod)
return x % mod
def fs_hash(*args):
"""Fiat-Shamir: H(args...) mod q"""
h = hashlib.sha256()
for a in args:
h.update(str(a).encode())
return int(h.hexdigest(), 16) % q
# Identity
m = 3; M = mod_exp(g, m, p)
# Keys
sk_a = 5; pk_a = mod_exp(g, sk_a, p)
sk_b = 7; pk_b = mod_exp(g, sk_b, p)
# Encrypt for Alice (r_a=2) and Bob (r_b=9)
r_a = 2; R_a = mod_exp(g, r_a, p)
C_a = (M * mod_exp(pk_a, r_a, p)) % p
r_b = 9; R_b = mod_exp(g, r_b, p)
C_b = (M * mod_exp(pk_b, r_b, p)) % p
# Decrypt both
dec_a = (C_a * mod_inv(mod_exp(R_a, sk_a, p), p)) % p
dec_b = (C_b * mod_inv(mod_exp(R_b, sk_b, p), p)) % p
[
["", "m", "M=g^m", "sk", "pk", "r", "R=g^r", "C=M*pk^r", "Decrypted"],
None,
["Alice", m, M, sk_a, pk_a, r_a, R_a, C_a, dec_a],
["Bob", m, M, sk_b, pk_b, r_b, R_b, C_b, dec_b],
]| m | M=g^m | sk | pk | r | R=g^r | C=M*pk^r | Decrypted | |
|---|---|---|---|---|---|---|---|---|
| Alice | 3 | 18 | 5 | 12 | 2 | 16 | 16 | 18 |
| Bob | 3 | 18 | 7 | 8 | 9 | 13 | 1 | 18 |
Same message \( M = 18 \) in both ciphertexts: \( (16, 16) \) for Alice, \( (13, 1) \) for Bob. Different randomness makes them unlinkable.
NIZK: Proof of Knowledge (Registration)
At registration, Alice proves she knows the plaintext \( m \) and randomness \( r \) inside her ElGamal ciphertext – without revealing either. (In the full protocol, a Pointcheval-Sanders pairing check additionally binds \( m \) to the issuer's signature; this demonstration isolates the sigma-protocol core.)
\begin{align*} \text{Statement:}\quad & R = g^r,\quad C = g^m \cdot pk^r \\[4pt] \text{Commit:}\quad & T_R = g^{k_r},\quad T_C = g^{k_m} \cdot pk^{k_r} \\ \text{Challenge:}\quad & e = H(g,\, pk,\, R,\, C,\, T_R,\, T_C) \bmod q \\ \text{Respond:}\quad & s_m = k_m - e \cdot m \pmod{q},\quad s_r = k_r - e \cdot r \pmod{q} \\[4pt] \text{Verify 1:}\quad & g^{s_r} \cdot R^e \stackrel{?}{=} T_R \\ \text{Verify 2:}\quad & g^{s_m} \cdot pk^{s_r} \cdot C^e \stackrel{?}{=} T_C \end{align*} # Prove knowledge of (m=3, r=2) in E_alice = (16, 16)
k_m = 1; k_r = 1 # random nonces
T_R = mod_exp(g, k_r, p) # 4
T_C = (mod_exp(g, k_m, p) * mod_exp(pk_a, k_r, p)) % p # 2
e = fs_hash(g, pk_a, R_a, C_a, T_R, T_C) # 8
s_m = (k_m - e * m) % q # 10
s_r = (k_r - e * r_a) % q # 7
chk1 = (mod_exp(g, s_r, p) * mod_exp(R_a, e, p)) % p
chk2 = (mod_exp(g, s_m, p) * mod_exp(pk_a, s_r, p) * mod_exp(C_a, e, p)) % p
print(f"Commit: T_R = {T_R}, T_C = {T_C}")
print(f"Challenge: e = {e}")
print(f"Respond: s_m = {s_m}, s_r = {s_r}")
print(f"Verify 1: g^s_r * R^e = {chk1:2} == T_R={T_R:2} {'PASS' if chk1 == T_R else 'FAIL'}")
print(f"Verify 2: g^s_m * pk^s_r * C^e = {chk2:2} == T_C={T_C:2} {'PASS' if chk2 == T_C else 'FAIL'}")
# Counter-example: Alice claims m'=5 (wrong identity)
m_fake = 5
s_m_fake = (k_m - e * m_fake) % q
chk2_f = (mod_exp(g, s_m_fake, p) * mod_exp(pk_a, s_r, p) * mod_exp(C_a, e, p)) % p
print(f"\nCounter-example (m'={m_fake}):")
print(f" Verify 2: {chk2_f} == T_C={T_C} {'PASS' if chk2_f == T_C else 'FAIL'}")
print(f" The ciphertext encrypts m={m}, not m'={m_fake}.")
print(f" No response value can bridge the gap.")Commit: T_R = 4, T_C = 2 Challenge: e = 8 Respond: s_m = 10, s_r = 7 Verify 1: g^s_r * R^e = 4 == T_R= 4 PASS Verify 2: g^s_m * pk^s_r * C^e = 2 == T_C= 2 PASS Counter-example (m'=5): Verify 2: 4 == T_C=2 FAIL The ciphertext encrypts m=3, not m'=5. No response value can bridge the gap.
How it works: The prover commits to random nonces \( k_m, k_r \) before seeing the challenge \( e \). Only someone who knows the real \( m \) and \( r \) can produce responses that satisfy both equations for the specific \( e \) the Fiat-Shamir hash generates. Check 1 confirms knowledge of \( r \); Check 2 confirms knowledge of \( m \) and its consistency with the ciphertext. A wrong \( m' \) produces a wrong \( s_m \), which ripples through the multi-exponentiation in Check 2.
Chaum-Pedersen: Proof of Same Plaintext (Approve)
At approve time, Alice re-encrypts her identity for Bob and proves
both ciphertexts contain the same \( M \) – without revealing it.
Three independent checks verify her key ownership, her knowledge of
the new randomness, and the binding constraint that the decrypted
values match.
# Prove E_alice=(16,16) and E_bob=(13,1) encrypt the same M
k1 = 1; k2 = 1
T1 = mod_exp(g, k1, p) # 4
T2 = mod_exp(g, k2, p) # 4
T3 = (mod_exp(pk_b, k2, p) * mod_exp(R_a, (q - k1) % q, p)) % p # 12
e_cp = fs_hash(g, pk_a, pk_b, R_a, C_a, R_b, C_b, T1, T2, T3) # 4
s1 = (k1 - e_cp * sk_a) % q # 3
s2 = (k2 - e_cp * r_b) % q # 9
v1 = (mod_exp(g, s1, p) * mod_exp(pk_a, e_cp, p)) % p
v2 = (mod_exp(g, s2, p) * mod_exp(R_b, e_cp, p)) % p
cb_ca = (C_b * mod_inv(C_a, p)) % p
v3 = (mod_exp(pk_b, s2, p) * mod_exp(R_a, (q - s1) % q, p)
* mod_exp(cb_ca, e_cp, p)) % p
print(f"Commit: T1={T1}, T2={T2}, T3={T3}")
print(f"Challenge: e = {e_cp}")
print(f"Respond: s1={s1}, s2={s2}")
print(f"Verify 1 (owns pk_a): {v1:2} == T1={T1:2} {'PASS' if v1 == T1 else 'FAIL'}")
print(f"Verify 2 (knows r_b): {v2:2} == T2={T2:2} {'PASS' if v2 == T2 else 'FAIL'}")
print(f"Verify 3 (same M): {v3:2} == T3={T3:2} {'PASS' if v3 == T3 else 'FAIL'}")
# Counter-example: Alice encrypts M'=g^7=8 instead of M=g^3=18
m_bad = 7; M_bad = mod_exp(g, m_bad, p)
C_b_bad = (M_bad * mod_exp(pk_b, r_b, p)) % p
e_bad = fs_hash(g, pk_a, pk_b, R_a, C_a, R_b, C_b_bad, T1, T2, T3)
s1_b = (k1 - e_bad * sk_a) % q
s2_b = (k2 - e_bad * r_b) % q
v1_b = (mod_exp(g, s1_b, p) * mod_exp(pk_a, e_bad, p)) % p
v2_b = (mod_exp(g, s2_b, p) * mod_exp(R_b, e_bad, p)) % p
cb_ca_b = (C_b_bad * mod_inv(C_a, p)) % p
v3_b = (mod_exp(pk_b, s2_b, p) * mod_exp(R_a, (q - s1_b) % q, p)
* mod_exp(cb_ca_b, e_bad, p)) % p
print(f"\nCounter-example (M'=g^{m_bad}={M_bad}, C_b'={C_b_bad}):")
print(f" Verify 1 (owns pk_a): {v1_b:2} == T1={T1:2} {'PASS' if v1_b == T1 else 'FAIL'}")
print(f" Verify 2 (knows r_b): {v2_b:2} == T2={T2:2} {'PASS' if v2_b == T2 else 'FAIL'}")
print(f" Verify 3 (same M): {v3_b:2} == T3={T3:2} {'PASS' if v3_b == T3 else 'FAIL'}")
print(f" Alice owns her key and knows r_b -- checks 1,2 pass.")
print(f" But E_alice encrypts M={M} while E_bob encrypts M'={M_bad}.")Commit: T1=4, T2=4, T3=12 Challenge: e = 4 Respond: s1=3, s2=9 Verify 1 (owns pk_a): 4 == T1= 4 PASS Verify 2 (knows r_b): 4 == T2= 4 PASS Verify 3 (same M): 12 == T3=12 PASS Counter-example (M'=g^7=8, C_b'=3): Verify 1 (owns pk_a): 4 == T1= 4 PASS Verify 2 (knows r_b): 4 == T2= 4 PASS Verify 3 (same M): 1 == T3=12 FAIL Alice owns her key and knows r_b -- checks 1,2 pass. But E_alice encrypts M=18 while E_bob encrypts M'=8.
How it works: Check 3 is the binding constraint. Expanding the
verification equation, it passes only when \( C_a / R_a^{sk_a} = C_b /
pk_b^{r_b} \) – i.e., decrypting E_alice with Alice's key yields
the same \( M \) as de-randomizing E_bob with \( r_b \). A different
message breaks this equality, producing a mismatch that no choice of
responses can hide, because the commitments were fixed before the
challenge was known.